Sverige - Flagga Sverige

Incoterms:DDP
Alla priser inkluderar tullavgifter för valda transportsätt.

Bekräfta ditt val av valuta:

Svenska kronor
Fri leverans av de flesta beställningar över 400 kr (SEK)

Euro
Fri leverans av de flesta beställningar över 50 € (EUR)

Amerikanska dollar
Fri leverans av de flesta beställningar över $60 (USD)

Bench Talk for Design Engineers

Bench Talk

rss

Bench Talk for Design Engineers | The Official Blog of Mouser Electronics


Cypress’ MCU Platform Built for IoT Apps Paul Golata

(Source: metamorworks/Shutterstock.com)

Low Power in IoT Designs

The Internet of Things (IoT) brings together radio frequency (RF) wireless connectivity and smart sensors. Coupled with low-power microcontrollers (MCUs), IoT is prompting new advances that enable society to flourish.

The best IoT designs incorporate and bring together what many call the three Cs of IoT design. The first is unfailing connectivity. With best-in-class range and interoperability, such connectivity delivers an excellent consumer experience. The second is compute. IoT-optimized MCU solutions provide security, power-efficiency, and data intelligence at the edge while enabling engaging human-machine interfaces (HMIs). The final one is create. Designers work to create a flexible, open-architecture platform allowing designers to craft unique, future-proof IoT systems from a comprehensive menu of preconfigured building blocks.

Cypress

I live in Texas, a land filled with lots of open sky. Open skies are a sign of freedom. The same principle applies to IoT development thanks to Cypress Semiconductor (Cypress), an Infineon Technologies company.

Cypress is the leader in advanced embedded system solutions for the world’s most innovative automotive, industrial, home automation and appliances, consumer electronics, and medical products. Cypress’ programmable systems-on-chip (PSoC®), general-purpose microcontrollers, analog integrated circuits (ICs), wireless and USB-based connectivity solutions, and reliable, high-performance memory products help engineers design differentiated products and get them to market first. Cypress has everything designers need to develop a range of IoT applications freely.

Cypress’ expertise in connectivity, compute, and software gives them a unique and total view of IoT design complexities and the ability to offer comprehensive solutions to customers. Cypress has developed a multifaceted roadmap that includes secure compute-and-connect solutions and new IoT development kits. Additionally, these products provide improved and standard application programming interfaces (APIs), enhancements in tools and support, expanding partner certifications, a dedicated online IoT community, and greater investment in standards-based security initiatives to help unify the growing market.

PSoC® 6 MCU

Emerging IoT devices require increased processing and security without a power or cost penalty. Cypress’s PSoC® 6 Microcontroller portfolio is purpose-built for the IoT (Figure 1). PSoC 6 bridges the gap between expensive, power-hungry application processors and low-performance microcontrollers (MCUs). The ultra-low‑power PSoC 6 MCU architecture—as low as 22μA/MHz (Cortex®-M4) and 15μA/MHz (Cortex®-M0+) in active power mode—offers the processing performance needed by IoT devices, eliminating the tradeoffs between power and performance. The PSoC 6 MCU contains a dual central processing unit (CPU) architecture, with both CPUs on a single chip. It has an Arm Cortex‑M4 for high-performance tasks and an Arm Cortex‑M0+ for low-power tasks. With security built-in, your IoT system gets protected. PSoC 6 provides reduced power consumption without sacrificing performance, extending battery life.

The PSoC® 6 MCU portfolio of high-performance, ultra-low-power, and secure MCU platform, purpose-built for IoT applications comes in four major product families.

  • PSoC 61: Programmable Line
  • PSoC 62: Performance Line
  • PSoC 63: Connectivity Line
  • PSoC 64: Security Line (Soon to be released. The PSoC 64 is built upon the heritage of the PSoC with additional firmware that abstracts IoT Security so engineers can focus on their differentiated application.)

Figure 1: PSoC 6 MCU Block Diagram. (Source: Cypress)

Performance Line

Cypress’ PSoC 62 performance line is a combination of Arm Cortex-M4 and Arm Cortex-M0+ CPUs, with low-power Flash technology, programmable digital and analog resources, and best-in-class CapSense technology for touch and proximity applications (Figure 2). It’s designed for applications in the IoT, such as wearables, smart home, industrial IoT (IIoT), portable medical devices, and the like.

Figure 2: Cypress’ PSoC 62 MCU is their performance line. It is excellent for low-power IoT applications. (Source: Cypress)

Wi-Fi® Bluetooth® Pioneer Kit

Cypress’ PSoC 62S2 Wi-Fi® BT Pioneer Kit (Figure 3) enables the evaluation and development of applications using the PSoC 62 Series MCU. This low-cost hardware platform enables the design and debug of the PSoC 62 MCU and the Murata 1LV ultra-small 2.4GHz/5.0GHz WLAN and Bluetooth® functionality module based on CYW43012 (CYW43012 Wi-Fi + Bluetooth® Combo Chip). The PSoC 62S2 Wi-Fi® BT Pioneer Kit offers compatibility with Arduino shields. The board features a PSoC 6 MCU and a CYW43012 Wi-Fi/Bluetooth combo module.

Figure 3: Cypress’ PSoC 62S2 Wi-Fi BT Pioneer Kit supports the evaluation and development of Wi-Fi and Bluetooth® solutions with the PSoC 62 MCU. (Source: Mouser Electronics)

Cypress CYW43012 is a 28nm, ultra-low-power device that supports single-stream, dual-band IEEE 802.11n-compliant Wi-Fi MAC/baseband/radio and Bluetooth 5.0 BR/EDR/LE. Use the ModusToolbox® to develop and debug PSoC 6 MCU projects.

ModusToolbox® Software Environment

ModusToolbox® is a set of multi-platform development tools and a comprehensive suite of GitHub-hosted firmware libraries. Together, they enable an immersive development experience for customers creating converged MCU and wireless systems.

The firmware libraries comprise easily customizable Board Support Packages (BSP) for Cypress PSoC 6 and Bluetooth SoC kits, a comprehensive set of middleware libraries—enabling industry-leading features such as CapSense®, mesh, and Low Power Assistant (LPA)—and the lowest-power, most reliable Wi-Fi on the market. This all comes with an impressive set of thoroughly tested and helpful code example applications.

Since power consumption is a critical operational factor for embedded devices, the standout Cypress LPA feature is designed to enable designers to configure a PSoC 6 Host and WLAN (Wi-Fi/BT Radio) device to provide low-power features. This framework presents a unified, low-overhead, user-friendly way to configure, connect, and operate within multiple tasks and cases in a wide variety of MCU, Wi-Fi, and BT applications.

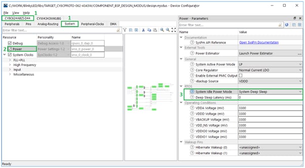
The Low Power Assistant library is an easy-to-use, configurable piece of software that requires zero lines of code from the application. It integrates seamlessly into other libraries such as the wireless connection manager that when a feature is enabled that library automatically includes the required piece of code for both initializing and running that feature (Figure 4).

Figure 4: A screenshot of the Low Power Assistant (LPA) page.

ModusToolbox is rapidly establishing itself as the most adaptable development system for IoT and includes carefully packaged solutions to support the popular ecosystems and cloud management tools in use today.

  • Arm Pelion Cloud Management and Mbed OS
  • Amazon Web Services (AWS) IoT and FreeRTOS
  • Cypress AnyCloud IoT

Conclusion

Cypress’ PSoC 6 MCU is a high-performance, ultra-low-power, and secure MCU platform, purpose-built for IoT applications. With the enablement software in ModusToolbox, it allows developers to create low-power, secure, cloud-connected designs.



« Back


Paul Golata joined Mouser Electronics in 2011. As a Senior Technology Specialist, Paul contributes to Mouser’s success through driving strategic leadership, tactical execution, and the overall product-line and marketing directions for advanced technology related products. He provides design engineers with the latest information and trends in electrical engineering by delivering unique and valuable technical content that facilitates and enhances Mouser Electronics as the preferred distributor of choice.

Before joining Mouser Electronics, Paul served in various manufacturing, marketing, and sales related roles for Hughes Aircraft Company, Melles Griot, Piper Jaffray, Balzers Optics, JDSU, and Arrow Electronics. He holds a BSEET from the DeVry Institute of Technology (Chicago, IL); an MBA from Pepperdine University (Malibu, CA); an MDiv w/BL from Southwestern Baptist Theological Seminary (Fort Worth, TX); and a PhD from Southwestern Baptist Theological Seminary (Fort Worth, TX).


All Authors

Show More Show More
View Blogs by Date

Archives